STSW-3DP001
Active
Design Win
STEVAL-3DP001V1 Setup

Get Software Download databrief

Product overview

Description

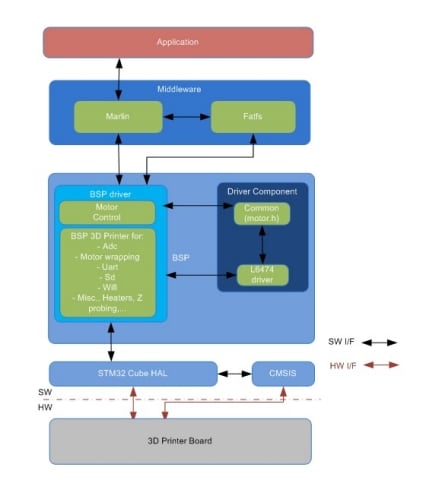
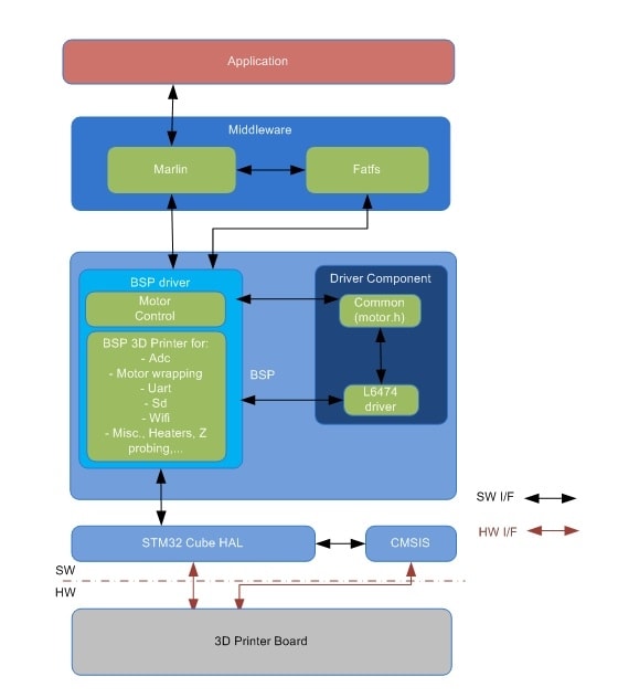
The Marlin4ST firmware is the default firmware for the STEVAL-3DP001V1 3D printer board. It runs on the STM32F401 and is fully capable of handling 3D prints from G-Codes (Marlin format). The prints can be performed via the UART, SD or Wi-Fi interfaces.

It can be interfaced with 3D printer host software like Pronterface, Repetier Host and OctoPrint via UART.

The firmware comes with the complete source code for the OpenSTM32 (free) and IAR development environments.

By default, it is configured to run on a Prusa I3 rework 5, but it can easily be set up to run on any FDM 3D printer.

The firmware is organized into a drivers section with STM32Cube microcontroller and peripheral drivers, a middleware section with STM32Cube FatFs and Marlin algorithms for motion control, G-Codes, etc., and an application section with user command entry points.

  • All features

    • Motion control algorithms
    • Digital configuration of the L6474 stepper motor drivers (torques, current control of the phases, etc.)
    • Temperature monitoring of the bed and extruders
    • FatFs to handle files on an SD card
    • G-Code parsing
    • SD, UART and Wi-Fi interfaces
    • Easy portability across different MCU families, thanks to STM32Cube
    • Free, user-friendly license terms

Get Software